Browse Source

Add overview image to README

Joeri Exelmans 2 years ago
parent
commit
1aaa7c54d8
2 changed files with 2 additions and 0 deletions
  1. 2 0
      README.md
  2. BIN
      overview.png

+ 2 - 0
README.md

@@ -1,5 +1,7 @@
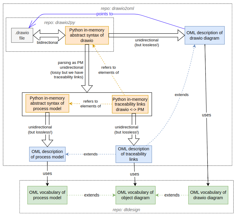
 # OML generation for drawio-based DSLs
 
+[!][overview.png](overview.png)
+
 This repo implements several OML exporters:
   - Plain drawio
       - The entire contents of the diagram are written as an OML description

BIN
overview.png